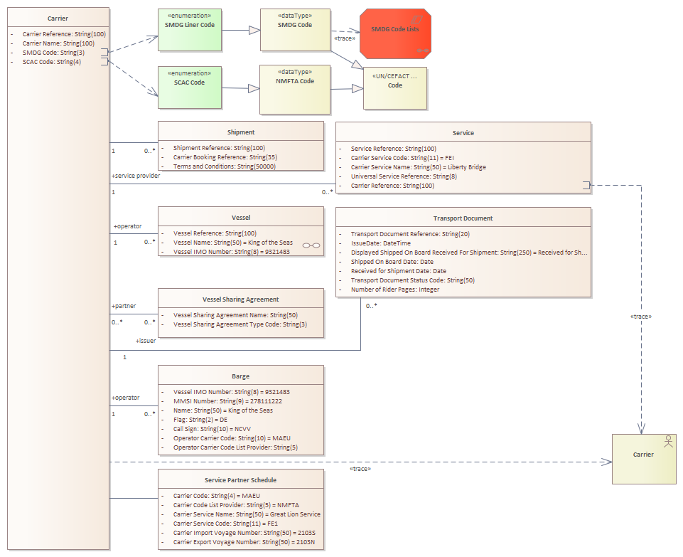
SK - Carrier - Logical Data Model

Header Image
Project:
SK - Carrier - Logical Data Model : Class diagram
Created: 5/21/2024 11:52:38 AM
Modified: 9/24/2024 5:21:37 PM
Project:
Advanced: