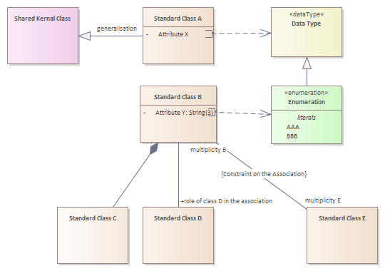
Legend Logical Data Model (Compact)

Header Image
Project:
Legend Logical Data Model (Compact) : Class diagram
Created: 6/24/2024 6:28:49 AM
Modified: 6/24/2024 6:32:20 AM
Project:
Advanced: